-
Notifications
You must be signed in to change notification settings - Fork 41
Home
Elizabeth Medina Hernández edited this page Jun 12, 2025
·
10 revisions
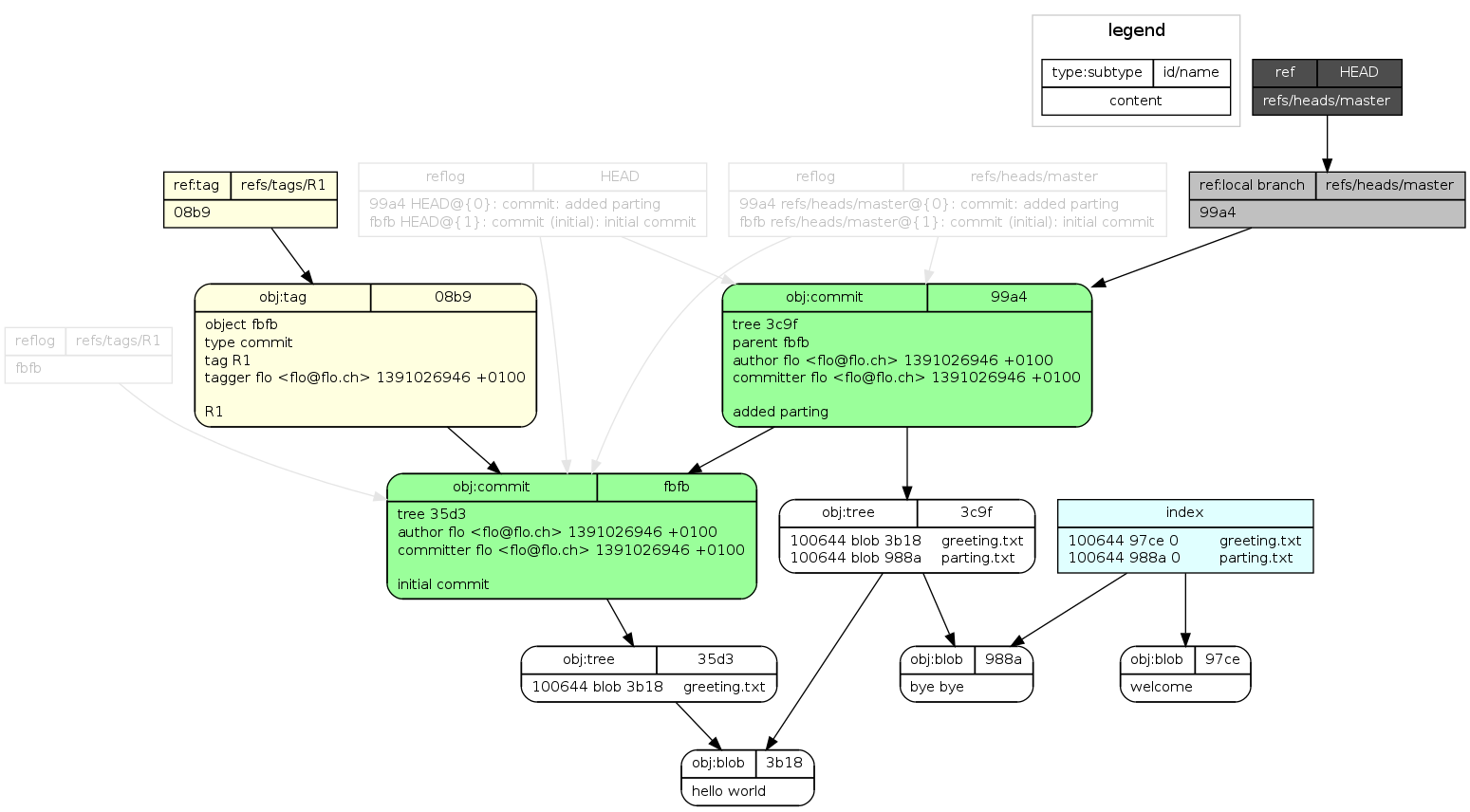
git-draw draws nearly the full content of a tiny git repository as a graph. For example after the following few git commands
git init
echo 'hello world' > greeting.txt
git add greeting.txt
git commit -m 'initial commit'
git tag R1 -m R1
echo 'bye bye' > parting.txt
git add parting.txt
git commit -m 'added parting'
echo 'welcome' > greeting.txt
git add greeting.txt
git-draw will display the following image

The text provided here is a copy of the documentation the git-draw script contains.
NAME
git-draw - draws nearly the full content of a tiny git repository as a graph
SYNOPSIS
git-draw [OPTION]...
PREREQUISITES
You don't need all of these if you use git-draw with certain options.
- graphviz (http://www.graphviz.org/)
- imagemagick (http://www.imagemagick.org)
If you have apt you can install these with:
sudo apt-get install graphviz imagemagick
DESCRIPTION
git-draw is composed of three main steps, where the 2nd and 3rd are just for
convenience and are not part of git-draw's core responsibility.
1) A .dot file describing the repository's content as a graph is created.
2) dot (see graphviz) is called to produce an image out of that .dot file.
3) display (see imagemagick) is called to display that image.
The current working directory must be at the root of the working tree of
your project, i.e. the directory which contains the .git directory.
The intention is to help learning Git's basic concepts (references, Git
objects, SHA-1 checksum over content as id). Virtually all information
concerning Git's basic concepts is contained in the drawing. Thus git-draw
is aimed at tiny toy Git repositories and at users with an engineer
background, i.e. users which are not scared off by terms like checksum,
references aka pointers and graphs.
OPTIONS
-p, --print-only
Only prints the .dot file to STDOUT. Mutually exclusive with --image-only.
-i, --image-only
Only generates an image of the graph, and a .dot file beforehand. Mutually
exclusive with --print-only.
AUTHOR
Written by Florian Kaufmann <sensorflo@gmail.com>
COPYRIGHT
Florian Kaufmann 2014. License GPLv3+: GNU GPL version 3 or later
<http://gnu.org/licenses/gpl.html>. This is free software: you are free to
change and redistribute it. There is NO WARRANTY, to the extent permitted by
law.
) ‘i