-
Notifications
You must be signed in to change notification settings - Fork 36
Home
Information System Designer (IS-Designer) propose un ensemble d’outils afin de permettre le design et le développement d’applications.
IS-Designer apporte un environnement de développement complet, intégré à Eclipse, basé sur un ensemble de modeleurs graphiques (Bases de données, SOA, Entités, …).
Chacun de ces modeleurs propose un éditeur de diagramme prêt à l’emploi, permettant la création, édition, et visualisation d’éléments de modèles.
Ces éditeurs graphiques peuvent être aisément adapté, customisés, ou combinés avec d’autres langages (DSLs).
IS-Designer est prêt-à-l’emploi sous la forme d’un package Eclipse disponible ici
Les plugins de IS-Designers sont basés sur la license Open-source EPL: (https://www.eclipse.org/legal/epl-2.0/)
IS-Designer se base sur Obeo Designer
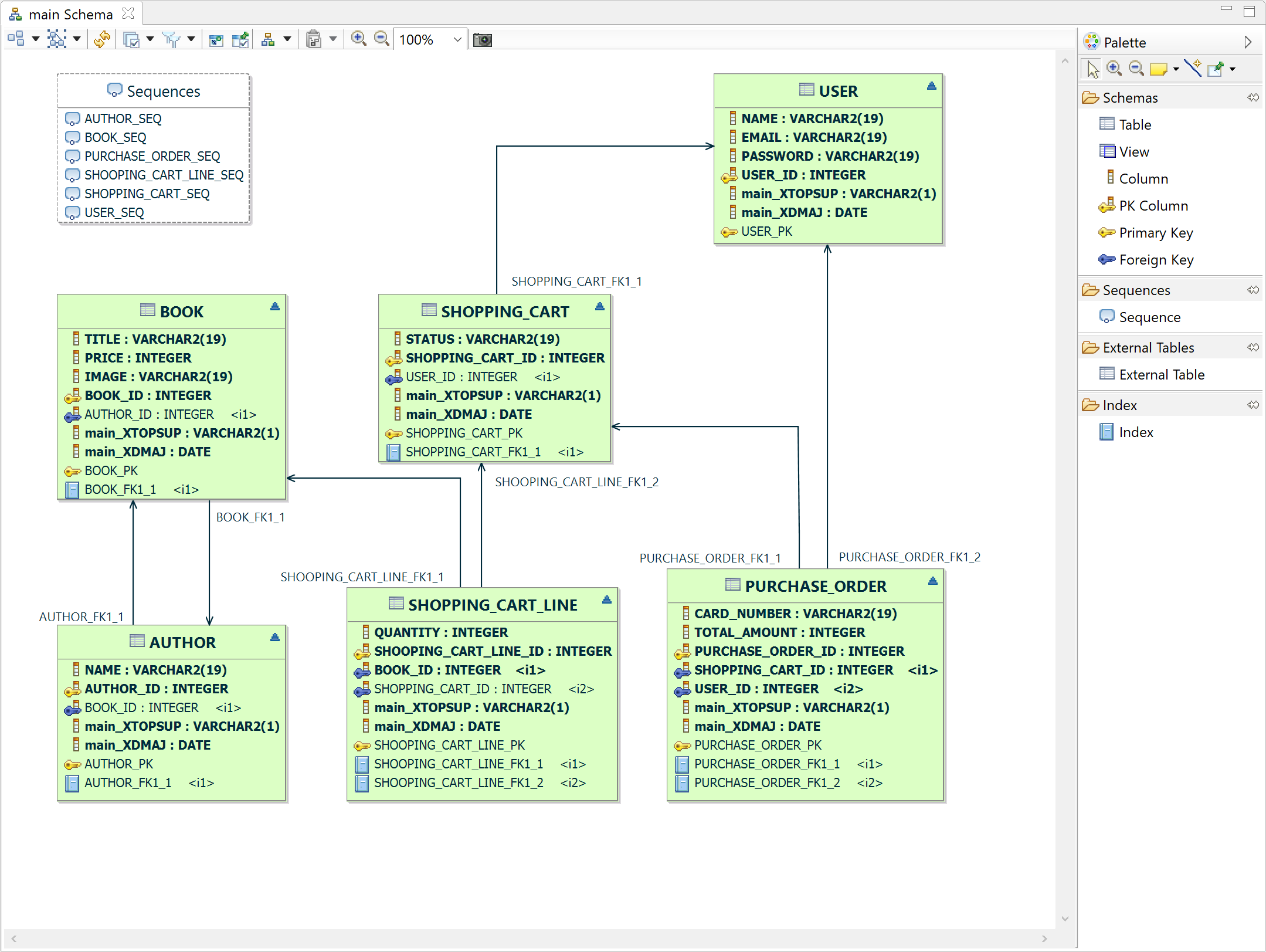
Database Designer est un modeleur graphique permettant la définition et l’édition de bases de données relationnelles.
C’est une version simplifiée du langage Merise.
Database Designer est composé d’un éditeur de modèles MPD (Modèle Physique de Données) afin de définir un schéma de base de données (Oracle, PostgreSQL, H2, MariaDB, MySQL, SQL Server).
Un éditeur de modèles de modèles MLD (Modèle Logique de Données) est aussi proposé, afin de définir un schéma de base de données indépendant du type de base de données.
Ces éditeurs peuvent être utilisés pour définir:
- Schémas,
- Tables,
- Colonnes,
- Types de données SQL (spécifique à un type de base dans le cas de modèles MPD, ou générique pour des modèles MLD),
- Clés primaires et étrangères,
- Index, séquences
- Contraintes

Database Designer Getting Started
Entity Designer est un autre modeleur graphiqué intégré à IS-Designer dédié à la modélisation de types de données.
Ce module est particulièrement adapté à la modélisation d’entité persistantes issues de JavaEE.
Il utilise un méda-modèle d’entité dédié, et propose les diagrammes suivants:
- Block Hierarchy
- Entity Diagram

Entity Designer Getting Started
Graal Designer permet aux analystes modélisation un système opérationnel en se focalisant sur les besoins des utilisateurs, ainsi que leurs interactions avec le système.
En analysant les taches qu’un utilisateur devrait pouvoir effectuer, la Graal permet à un analyste de définir taches, cas d’utilisation, scénarios utilisateur, ainsi que les aspects interactifs proposés par le système.
Graal est particulièrement adapté à la méthodologie SCRUM puisque cette méthodologie propose des spécifications facilement accessibles aux non-développeurs.
Le module Graal se repose sur un méta-model dédié, et défini les diagrammes suivants:
- Graphe de taches
- Plan d’Action
- Cas d’utilisation
- Acteurs
- Scénarios utilisateur

Graal Designer Getting Started
Le modeleur Cinématique de IS-Designer permet de représenter la navigation au sein d’interfaces graphiques.
Il se focalise sur la description de scénarios, d’actions utilisateurs, d’événements, de transitions, mais aussi du contenu de chaque écran ainsi que des widgets qu’il contient.
Enfin il permet de maquetter des écrans afin de générer des interfaces graphiques.
Ce module embarque un méta-modèle dédié, et défini les diagrammes suivants:
- Packages
- Flux
- UI Structure
- Toolkit

Cinematic Designer Getting Started
SOA Designer permet de modéliser la couche service d’une application en se concentrant sur la description de ses composants, services, et contrats tels que définis dans le paradigme SOA.
Ce module embarque un méta-model SOA dédié, et défini les diagrammes suivants:
- SOA
- Contrats & Composants
- DTO
- Liens entre DTO et Entity

Requirement Designer permet de définir des exigences avec une représentation graphique.
Ces exigences peuvent être attachées à n’importe quels éléments au sein de tous les modèles définis avec ISDesigner, et au sein de n’importe quel modèle EMF.
