๐ ์ฌ์ฉ์ ๋ง์ถค ๊ณต์ฐ ์ถ์ฒ ์๋น์ค
ํฐ์ผ๊ฐ๋ ๋น์ผ๋ฐ ๋ญ ๋ด์ผ ํ์ง? ์ผ์๊ณผ ํจ๊ป๋ผ๋ฉด ๊ฑฑ์ ๋ง์ธ์.
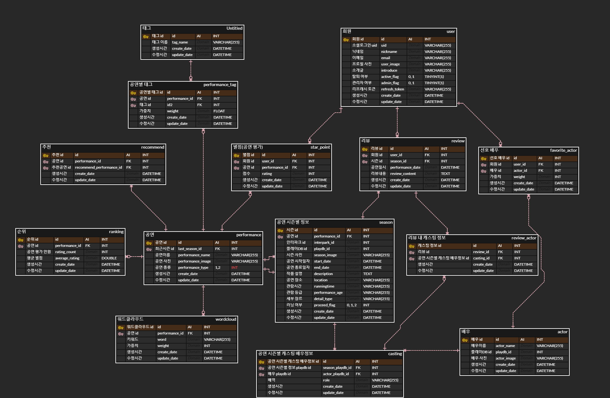
Showing์ ๊ณต์ฐ ์ ๋ณด๋ฅผ ์ ๊ณตํ๊ณ ๋ฆฌ๋ทฐ๋ฅผ ๋จ๊ฒจ ๊ณต์ฐ์ ์ถ์ฒ๋ฐ๋ ์น์๋น์ค์ ๋๋ค.
์ง์ ๋ณธ ๊ณต์ฐ์ ๋ฆฌ๋ทฐํ๊ณ ํ๊ฐ ํ ์ ์์ผ๋ฉฐ ํ๊ฐ ๋ฐ์ดํฐ๋ฅผ ๊ธฐ๋ฐ์ผ๋ก ์ฌ์ฉ์๊ฐ ์ ํธํ ๋งํ ๊ณต์ฐ์ ์ถ์ฒํด๋๋ฆฝ๋๋ค.
๋์๊ฒ ๋ฑ ๋ง๋ ๋ฎค์ง์ปฌ, ์ฐ๊ทน์ ์ถ์ฒ๋ฐ์ผ์ธ์!
-
Backend : ๊น๋ฏผ์ค, ๊นํ์ง, ์ด๋ช ์ฃผ
-
Frontend : ๊ณ ์ฃผํฌ, ์ก์์ง, ์ตํ๋ฆฐ
-
Data : ๊ณ ์ฃผํฌ, ๊น๋ฏผ์ค, ์ก์์ง, ์ด๋ช ์ฃผ
-
Hadoop : ๊นํ์ง, ์ตํ๋ฆฐ
- Node.js
- HTML5, CSS3, JS(ES6)
- Vue.js, Vuex
- Visual Studio Code
- Java -
openjdk v1.8.0_192 - Spring Boot -
v2.5.7 - Django
- MySQL -
v8.0.27 - JPA, QueryDSL
- JWT(Json Web Token)
- Swagger -
v3
- Hadoop HDFS
- Hadoop mapreduce
- Python
- Selenium
- AWS EC2 Ubuntu 20.04
- Jenkins - [ jenkins/jenkins:lts ] -
v2.332.1 - Nginx -
nginx/1.18.0 (Ubuntu) - Certbot -
certbot 1.25.0 - Docker -
v20.10.13
- ์๊ฒฉ ์ ์ฅ์ ๋ณต์
$ git clone https://github.com/mmmmjjj/Showing.git- ํ๋ก์ ํธ ํด๋๋ก ์ด๋
$ cd frontend- ํ์ํ node_modules ์ค์น
$ npm install- ๊ฐ๋ฐ ์๋ฒ ์คํ
$ npm run serve- ํ๋ก์ ํธ ํด๋๋ก ์ด๋
$ cd backend
$ ./gradlew clean build-
DB ๋คํํ์ผ๋ก ๋ก์ปฌ MySQL์ DB ์์ฑ
-
jar ํ์ผ๋ก ํ๋ก์ ํธ ์คํ
$ java -jar build/libs/backend-0.0.1-SNAPSHOT.jar



